Оценка 70 Оценить ![]() ![]() ![]() ![]() ![]() ![]()
|
| ПРИМЕЧАНИЕ Стоит сразу оговориться, речь не пойдет о реализации многопоточности в ее классическом понимании, т.е. о создании потоков, объектов синхронизации и прочих сопутствующих сущностей. Речь пойдет об имитации многопоточного выполнения t-sql кода в распределенной системе (на нескольких linked серверах) и синхронизации этого кода средствами, предоставляемого sql server job agent. |
Всем известно, что в MS SQL Server отсутствует встроенный механизм асинхронного выполнения запросов – вы не можете из одного запроса или хранимой процедуры запустить другой запрос так, чтобы ваш запрос продолжил свою работу, не дожидаясь его окончания. Однако в некоторых случаях такая возможность может оказаться весьма полезной. Например, если ваш запрос или процедура проводит подготовку каких-либо данных, затем запускает несколько различных, независимых друг от друга процедур, а затем выполняет некоторые завершающие дествия. В обычном случае вы вынуждены запускать эти процедуры последовательно, одну за другой. Однако, было бы намного удобнее, если бы у вас была возможность запустить их параллельно. Это позволило бы существенно сэкономить время и не повлияло бы на работу этих процедур, так как они не зависят друг от друга.
Продемонстрируем это на диаграмме:

Рисунок 1.

Рисунок 2.
В этой статье будет описана реализация второго подхода, позволяющая организовать параллельное выполнение запросов и синхронизацию их завершения.
Применять описываемый подход стоит в следующих случаях:
Когда не стоит применять данный подход:
Для демонстрации параллельного выполнения запросов необходимо иметь два экземпляра SQL Server. Между ними должны быть корректно настроены связи (“linked server”). Назовем их linked_server_01 для первого сервера, linked_server_02 – для второго. Для корректной работы приложенных примеров необходимо также, чтобы у каждого из серверов была настроена связь, ссылающаяся на самого себя. Важно правильно настроить security context для каждого из linked server-ов – доступ должен осуществляться от имени пользователя, имеющего набор прав для управления job’ами – в простейшем случае sysadmin. Для простоты можно установить security context от имени sa. В настройках server options каждогоиз linked server необходимо установить свойства RPC и RPC Out.
Более того, на каждом из серверов должен быть запущен SQL Server Job Agent.
К данной статье прилагается два набора SQL-скриптов. Первый из них реализует всю функциональность, описываемую в этой статье. Он содержит весь набор хранимых процедур, который потребуется для реализации описываемого механизма. Необходимо создать отдельную базу Tools, в которой следует выполнить данные запросы, создав, таким образом, все процедуры. Второй прилагаемый набор скриптов демонстрирует пример использования данного механизма. Вы можете создать базу Article_Sample_Data на первом сервере и выполнить на ней второй прилагаемый скрипт.
Проверить правильность настройки можно, запустив на каждом из серверовсистемную процедуру sp_helpserver.
Вы должны получить следующий результат:

Рисунок 3.
Здесь видно, что rpc, rpc out свойства linked_server-ов настроены правильно.
Для корректной работы скриптов на linked server-ах также необходимо убедиться в том, что на каждом из серверов работает служба Microsoft Distributed Transaction Coordinator (о проблемах с ее настройкой читайте дальше в разделе “ Описание проблем при настройке DTC и возможные их решения”). MS DTC используется MS SQL Server для поддержки распределенных транзакций (а здесь будет именно такой случай). Проверить работоспособность msdtc можно, запустив на каждом из MSSQL серверов следующий скрипт:
begin
transaction
execute linked_server_01.article_sample_data.dbo.sp_executesql N'select getdate()'execute linked_server_02.article_sample_data.dbo.sp_executesql N'select getdate()'commit |
Если вы получили текущую дату, то можно сразу перейти к описанию реализации, в противном случае посмотрите подраздел статьи «Описание проблем при настройке DTC и возможные их решения»
Как уже упоминалось, никаких встроенных средств для реализации параллельного исполнения запросов в t-sql нет, но есть SQL Server Job Agent, отвечающий за выполнение запросов по расписанию. Так что параллельного исполнения T-SQL можно добиться через создание заданий (“job”) для агента. Именно этот подход и рассматривается в этой статье. Стоит отметить, что он дает возможность параллельного выполнения запросов не только на одном сервере, но и на нескольких.
Кроме того, данный подход предоставляет возможность ограничения количества одновременно выполняющихся процессов. Если количество асинхронных запросов в пуле превышает установленный максимум, то запросы дожидаются своей очереди и обрабатываются по мере высвобождения ресурсов сервера. Такая необходимость возникает, если сервер ограничен в ресурсах памяти.
В самом общем случае такая система состоит из центрального управляющего сервера, на котором располагается пул запросов, и произвольного количества управляемых серверов, которым запросы передаются на исполнение (в нашем случае управляющим сервером будет linked_server_01).

Рисунок 4.
Единственным необходимым условием работы такой системы является возможность подключения серверов к центральному серверу как linked server (на каждом из серверов должен быть запущен Sql Server Job Agent). Это необходимо для того, чтобы предоставить возможность центральному серверу контролировать ход исполнения задач.
В простейшем случае, когда требуется выполнение нескольких задач в параллельном режиме, никаких дополнительных настроек или установки linked server на себя не требуется.
Целиком весь SQL-код, реализующий управление очередью заданий, можно увидеть в коде хранимых процедур прилагаемой базы данных Tools (см. Предварительная настройка).
Этот код можно изучить и детально обсудить с авторами – здесь же мы приводим только описание его «интерфейсной» части, доступной пользователю.
Использование данного механизма состоит из двух этапов – подготовка списка запросов и собственно его обработка.
Пул запросов должен содержаться в таблице со следующей структурой:
create
table [TaskList] (
linked_server nvarchar(100) DEFAULT (''),
job_name nvarchar(100) DEFAULT (''),
toDelete bit,
checkRun bit,
job_step_name nvarchar(200),
job_step_sql_script nvarchar(4000),
job_step_database nvarchar(200),
status bit NULLDEFAULT (1),
job_started bit NULLDEFAULT (0),
job_prepare_for_synchronize bit NULLDEFAULT (0),
job_executed bit NULLDEFAULT (0),
id int identity(1,1) NOTNULL
)
|
Из всех полей этой таблицы обязательными к заполнению являются следующие:
Остальные поля используются в процессе управления запросами.
В качестве простейшего примера приведем формирование пула запросов:
insert
into [TaskList] (
linked_server, job_name, toDelete, job_step_name,
job_step_sql_script, job_step_database)
select'',
'demo_UpdateCustomers',
1,
'step 01',
N'update Customers set Region = ‘’N/A’’ where Region is null',
'Northwind'----------------------------------------------------------------------------insertinto [TasksList] (
linked_server, job_name, toDelete, job_step_name, job_step_sql_script,
job_step_database)
select'',
'demo_RemoveOrders',
1,
'step 01',
N'delete from Orders where ShipCity is null',
'Northwind'----------------------------------------------------------------------------insertinto [TasksList] (
linked_server, job_name, toDelete, job_step_name, job_step_sql_script,
job_step_database)
select'',
'update_Employees',
1,
'step 01',
N'update Employees set Region = ‘’London’’ where Country = ‘’UK’’',
'Northwind' |
Как вы видите, эти SQL-запросы подготавливают пул из трех запросов на текущем сервере в базе Northwind:
update Customers set Region = ’N/A’ where Region isnulldeletefrom Orders where ShipCity isnullupdate Employees set Region = ‘London’ where Country = ‘UK’
|
Данные запросы довольно просты, но понятно, что вместо них могут использоваться сложные запросы или вызовы хранимых процедур, выполнение которых может занимать несколько часов.
Для запуска этих запросов в параллельном режиме используется процедура support_StartJobsAndWaitFor (Tools.dbo.support_StartJobsAndWaitFor), которая реализует всю логику управления пулом, запуска запросов и обработки результатов их работы.
Основные параметры процедуры:
CREATE
PROCEDURE [dbo].[support_StartJobsAndWaitFor]
@temporary_table_name nvarchar(100),
@SimultaneousJobsMaxCount tinyint = 10
|
Здесь @temporary_table_name – имя таблицы-списка запросов, @SimultaneousJobsMaxCount – максимальное количество параллельно запущенных задач.
Примером вызова может быть следующий запрос:
execute support_StartJobsAndWaitFor
@temporary_table_name = 'Northwind.dbo.[TasksList]' |
После запуска процедуры три подготовленных запроса будут выполнены в параллельном режиме:

Рисунок 5.
Все задания, созданные процедурой support_StartJobsAndWaitFor, будут запущены, и по их окончании процедура закончит свою работу.
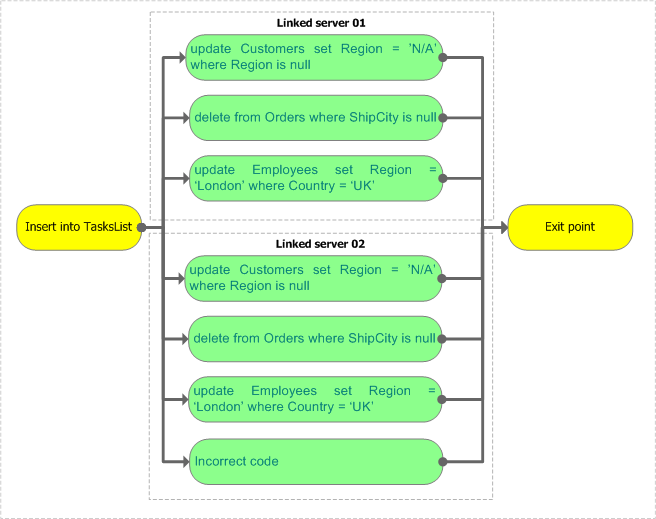
Рассмотрим более сложный пример: допустим, требуется произвести вышеупомянутые t-sql-операции на двух настроенных серверах параллельно. Более того, допустим, что одна из выполняемых операций приведет к ошибке:

Рисунок 6.
Данная ситуация реализована в коде хранимой процедуры Linked_server_01.Article_Sample_Data.dbo.demo_StartJobsAndWaitFor.
Запустим ее на выполнение, предварительно открыв Job Activity Monitor на серверах. Мы должны увидеть следующее:
На linked_server_01 были созданы и выполнены следующие задания:

Рисунок 7.
На linked_server_02 также были созданы и выполнены следующие задания:

Рисунок 8.
После выполнения мы увидим сообщение об ошибке выполнения последнего задания на linked_server_02:

Рисунок 9.
Скрипт ниже реализует этот пример – он создает и запускает по три запроса на каждом из linked server-ов. При этом в одном из запросов содержится заведомо некорректный t-sql-код, сообщение об ошибке выполнения которого мы увидим после выполнения всех процессов:
-- ------------------------------------------------------------------------
-- 1.2 Формируем список job-ов
-- ------------------------------------------------------------------------
insert
into [TaskList] (
linked_server, job_name, toDelete, checkRun, job_step_name,
job_step_sql_script, job_step_database)
select'',
'demo_UpdateCustomers',
0,
1,
'step 01',
N'update Customers set Region = ''N/A'' where Region is null',
'Northwind'-- ------------------------------------------------------------------------insertinto [TaskList] (
linked_server, job_name, toDelete, checkRun, job_step_name,
job_step_sql_script, job_step_database)
select'',
'demo_RemoveOrders',
0,
1,
'step 01',
N'delete from Orders where ShipCity is null',
'Northwind'-- ------------------------------------------------------------------------insertinto [TaskList] (
linked_server, job_name, toDelete, checkRun, job_step_name,
job_step_sql_script, job_step_database)
select'',
'update_Employees',
0,
1,
'step 01',
N'update Employees set Region = ''London'' where Country = ''UK''',
'Northwind'-- -------------------------------------------------------------------------- !!! -- Регистрация задачи на удаленном linked_serverinsertinto [TaskList] (
linked_server, job_name, toDelete, checkRun, job_step_name,
job_step_sql_script, job_step_database)
select'linked_server_02',
'demo_UpdateCustomers',
0,
1,
'step 01',
N'update Customers set Region = ''N/A'' where Region is null',
'Northwind'insertinto [TaskList] (
linked_server, job_name, toDelete, checkRun, job_step_name,
job_step_sql_script, job_step_database)
select'linked_server_02',
'demo_RemoveOrders',
0,
1,
'step 01',
N'delete from Orders where ShipCity is null',
'Northwind'insertinto [TaskList] (
linked_server, job_name, toDelete, checkRun, job_step_name,
job_step_sql_script, job_step_database)
select'linked_server_02',
'update_Employees',
0,
1,
'step 01',
N'update Employees set Region = ''London'' where Country = ''UK''',
'Northwind'-- Регистрация задачи на удаленном linked_server
-- с заведомо некоректным t-sql кодомinsertinto [TaskList] (
linked_server, job_name, toDelete, checkRun, job_step_name,
job_step_sql_script, job_step_database)
select'linked_server_02',
'Incorrect democode',
0,
1,
'step 01',
N'incorrect t-sql code',
'Northwind'-- -------------------------------------------------------------------------- 1.3 Запускаем подготовленные job-ы и ждем их завершения-- -------------------------------------------------------------------------- executing and wait forexecute Tools.dbo.support_StartJobsAndWaitFor
@temporary_table_name = 'linked_server_01.Article_Sample_Data.dbo.[TaskList]',
-- Максимальное количество одновременно работающих
@SimultaneousJobsMaxCount = 03,
-- timeOut между итерациями проверки статуса job-ов
@delay_time = '00:00:03',
@delete_jobs = 0
|
Как указывалось выше, процедура Tools.dbo.support_StartJobsAndWaitFor выполняет всю работу по управлению пулом. В качестве ее параметров указывается количество одновременно запущенных задач и время между периодическими опросами работающих процессов (параметр @delay_time – что-то вроде Thread.Sleep (), на самом деле waitfor delay). Параметр @temporary_table_name – для данного примера мы указываем полный путь к таблице описания пула запросов, видимой как с linked_server_01, так и с linked_server_02 – поэтому здесь и уделено особое внимание описанию правильной настройки межсерверных связей на обоих серверах в самом начале статьи.
Если вы посмотрите свойства любого созданного задания, то увидите не тот скрипт, который поместили в таблицу [TaskList], а немного видоизмененный, например, такой:
declare @sql_script nvarchar(4000)
set @sql_script = '
update TaskList
set job_started = 1
where linked_server = ''linked_server_02'' and
job_name = ''demo_UpdateCustomers''
'execute linked_server_01.Article_Sample_Data.dbo.sp_executesql @sql_script
update Customers set Region = 'N/A'where Region isnull |
Обновление флага job_started требуется для того, чтобы зафиксировать момент старта задания. Дело в том, что SQL Server не запускает задание на выполнение непосредственно в тот момент, когда получает соответствующую команду. Если в этот момент нагрузка на сервер будет достаточно высока или количество работающих заданий будет достаточно велико, то он отложит момент старта на неопределенное время – до тех пор, пока не посчитает текущую нагрузку приемлемой. Все это время задание будет находиться в состоянии ожидания – промежуточном состоянии между Not Running и Executing. Поэтому, в общем случае, не стоит ожидать от SQL Server запуска ваших заданий точно в то время, на которое они были запланированы. Однако требуется где-то зафиксировать момент начала выполнения задания, и только после этого начинать анализировать его состояние – в работе оно или уже закончило свое выполнение. Единственным возможным подходом представляется изменение скрипта самого задания – первым делом после старта задание само изменяет свой статус в соответствующей таблице.
Сообщение об ошибке:
| ПРЕДУПРЕЖДЕНИЕ MSDTC on server '<server name>' is unavailable. |
Возможные варианты разрешения проблемы:
Необходимо запустить службу msdtc. Для этого в командной строке нужно запустить dcomcnfg (Component services), в списке computers найти текущий, из контекстного меню вызвать start MS DTC.

Рисунок 10.
В некоторых ситуациях все равно не удается запустить службу msdtc. Тогда необходимо убедиться в том, что запущены следующие сервисы:
Event Type: Error
Event Source: COM+
Event Category: (98)
Event ID: 4822
Date: 4/22/2007
Time: 1:08:54 PM
User: N/A
Computer: DUSHES-MOBILE
Description:
A condition has occurred that indicates this COM+ application is in an unstable state or is not functioning correctly. Assertion Failure: SUCCEEDED(hr)
Server Application ID: {02D4B3F1-FD88-11D1-960D-00805FC79235}
Server Application Instance ID:
{88E823F3-8336-4499-82BF-5670D772B9F7}
Server Application Name: System Application
The serious nature of this error has caused the process to terminate.
Error Code = 0x8000ffff : Catastrophic failure
COM+ Services Internals Information:
File: d:\qxp_slp\com\com1x\src\comsvcs\tracker\trksvr\trksvrimpl.cpp, Line: 3000
Comsvcs.dll file version: ENU 2001.12.4414.258 shp
|
то нужно поступить по инструкции:
1. Click Start, click Run, type secpol.msc, and then click OK. 2. In the left pane, expand Local Policies, and then click User Rights Assignment. 3. In the right pane, double-click Impersonate a client after authentication. 4. Click Add User or Group. 5. Type service in the Enter the object names to select box, and then click OK two times. 6. Restart the computer. |
1. Щелкнуть по «Start», выбрать пункт «Run», ввести команду «secpol.msc», и затем щелкнуть по «ОК» — откроется окно консоли «Local Security Settings».
2. В левой панели окна консоли развернуть ветку «Local Policies» и затем выбрать «User Rights Assignment».
3. В правой панели консоли двойным щелчком мыши вызвать диалог «Impersonate a client after authentication».
4. Щелкнуть по «Add User or Group».
5. Ввести в текстовое поле «the Enter the object names to select box» значение «service» и затем дважды нажать «OК», закрыв все открытые диалоги консоли «Local Security Settings».
6. Перезапустить компьютер.
Если же и после этого сервис COM+ System Application не запускается, тогда последнее, что можно сделать, это перерегистрировать следующие com-серверы:
regsvr32 comsvcs.dll regsvr32 ole32.dll regsvr32 oleaut32.dll |
Если выдается сообщение об ошибке:
| ПРЕДУПРЕЖДЕНИЕ The operation could not be performed because the OLE DB provider 'SQLOLEDB' was unable to begin a distributed transaction. [SQLSTATE 42000] (Error 7391) OLE DB error trace [OLE/DB Provider 'SQLOLEDB' ITransactionJoin::JoinTransaction returned 0x8004d00a]. [SQLSTATE 01000] (Error 7300) [SQLSTATE 01000] (Error 7312). The step failed. |
То, возможно, неправильно настроена Security Configuration у службы MSDTC. Для ее настройки нужно открыть Component Services, в списке Computers выбрать текущий, в контекстном меню выбрать properties, в открывшемся диалоге – вкладку MSDTC, и внести, например, такие настройки:


Рисунок 11.
| ПРЕДУПРЕЖДЕНИЕ Нижеприведенный код будет работать на MSSQL 2000 Server только при условии установки Service Pack 3 и выше. Код является рабочим также и для MS SQL 2005. |
Activity monitor из состава MS SQL Server 2005 и вкладка Current Activity в Enterprise manager из состава MS SQL Server 2000 являются очень полезными инструментами для поиска проблемных мест в текущей работе сервера. Они позволяют обнаружить проблемную сессию, причину возникновения проблемы и многое другое - например, заблокированную сессию, ресурс, из-за которого произошла блокировка, список текущих сессий, их состояния и т.д. О работе этих инструментов написано достаточно, и не имеет смысла описывать здесь их функциональность. Однако часто приходится видеть процесс, очень долго выполняющий какой-либо пакет SQL-команд – и хотелось бы иметь возможность узнать, а какая именно команда выполняется в текущий момент времени.
Оказывается, все это можно увидеть и получить с помощью master.dbo.sysprocesses.
Для следующей демонстрации стоит открыть две сессии, необязательно на тех базах данных, скрипты для создания которых идут вместе с данной статьей. В первой сессии выполним следующее:
select @@spid
waitfor delay '00:10' |
Сначала запустим только select @@spid, чтобы увидеть spid текущей сессии, потом можно запустить весь скрипт – для данной задачи нам нужно запомнить только идентификатор текущей сессии (в моем случае это было значение 57).
Во второй сессии выполним следующее:
select spid,
cpu,
stmt_start,
stmt_end,
sql_handle, *
from master..sysprocesses processes (nolock)
where dbid = db_id()
orderby processes.cpu desc |
Получим результат, аналогичный показанному ниже:

Рисунок 12.
Обратите внимание на поля sql_handle, stmt_start, stmt_end. Зная sql_handle, можно получить t-sql-код, который выполняется в текущей сессии, соответственно поля stmt_start и stmt_end – начальная и конечная позиция текущей команды в batch. Поскольку используется unicode, то придется произвести дополнительно еще и деление на 2 для получения реальной позиции в тексте.
Пока в первой сессии выполняется скрипт waitfor, во второй запустим следующее (после предыдущего select):
Declare @sql_handle varbinary(20),
@sql_text nvarchar(4000),
@stmt_start int,
@stmt_end int
select @sql_handle = sql_handle,
@stmt_start = stmt_start,
@stmt_end = stmt_end
from master..sysprocesses (nolock)
where spid = 57
select *
from ::fn_get_sql(@sql_handle)
select @sql_text = [text]
from ::fn_get_sql(@sql_handle)
select @sql_text as all_executed_code,
substring(@sql_text, @stmt_start/ 2,
casewhen @stmt_end > 0
then @stmt_end /2
else len(@sql_text) end)
as current_executed_code
|
Здесь 57 – это идентификатор первой сессии. У вас это значение будет другим.
Здесь использована недокументированная функция ::fn_get_sql(varbinary sql handle), которая по полученному sql_handle сессии возвращает весь выполняющийся t-sql код (собственно, это то, что мы можем увидеть в activity monitor, щелкнув по интересующей нас сессии). Результат выполнения:

Рисунок 13.
Во второй таблице показан весь пакет команд, выполняемых в текущей сессии, а также текущая инструкция waitfor delay (для получения которой использованы поля stmt_start, stmt_end). Именно значения полей stmt_start и stmt_end и дают нам возможность из всего пакета команд увидеть только те инструкции, которые реально выполняются в текущий момент. Данные значения содержат смещения начала и конца текущего кода в байтах.
В коде:
select @sql_text as all_executed_code,
substring(
@sql_text, @stmt_start/ 2,
casewhen @stmt_end > 0
then @stmt_end /2
else len(@sql_text) end)
as current_executed_code
|
для получения кода текущей команды при помощи substring мы делим значения полей stmt_start|end на 2 намеренно, чтобы получить позиции начала и конца кода в строке всего пакета команда в формате unicode (в котором, как известно, для хранения символа используется два байта).
На форумах часто приходится видеть примерно такие вопросы: «Как получить данные из таблицы, имя которой зависит от ряда причин?». Ответом, как правило, является совет использовать динамические скрипты (хотя, в зависимости от задачи, возникают и варианты использования разветвления кода через if). В своей практике мы тоже часто используем динамические скрипты, например, в таких случаях, когда условие отбора записей where неизвестно и зависит от определенной логики, для описанного случая с именем таблицы, и прочих. Но отдельно нужно выделить те случаи, когда скрипт необходимо запустить на другом сервере, имя которого на момент написания скрипта неизвестно или может меняться в зависимости от каких-либо условий.
| СОВЕТ Для запуска динамических скриптов один из авторов использует вызов системной процедуры sp_executesql, у которой, по сравнению с инструкцией execute(N’string’), синтаксис гораздо богаче и позволяет параметризовать скрипт. Это удобнее для восприятия (хотя и имеется ограничение на максимальную длину скрипта в 4000 символов, в отличие от execute(N’string’), позволяющей произвести конкатенацию нескольких строк максимальной длиной по 4000 символов – речь идет об nvarchar type). Поясним на примере: -- таблица, используемая для теста динамического скрипта if ( isnull(object_id('tempdb..#test'), 0) > 0 ) drop table #test create table #test ( id int identity, [value] int ) insert into #test ([value]) select 1 union select 2 union select 3 union select 4 union select 5 declare @sql_script nvarchar(4000), @where_value int -- значение для отбора записей по полю [value] set @where_value = 3 -- использование dynamic script через execute (N'string') set @sql_script = N' select * from #test where [value] >= ' + cast(@where_value as nvarchar(10)) execute(@sql_script) -- использование dynamic script через sp_executesql set @sql_script = N' select * from #test where [value] >= @value ' execute sp_executesql @sql_script, N'@value int', @value = @where_value Если в случае использования execute(N’string’) мы сформировали строку, где для условия where было подставлено определенное значение посредством приведения числового значения переменной @where_value к типу данных nvarchar(), то во втором случае мы явно указали объявление переменной @value, указали ее тип, и уже затем использовали ее в логике самого запроса, проинициализировав при вызове dynamic script переменную @value значением @where_value. Возможно, данный пример не является показательным, но во втором случае мы имеем явное указание параметров запроса, видим их использование в самом запросе, видим их инициализацию, аналогично объявлению хранимой процедуры и ее вызову. |
Итак, для случая, когда требуется запустить скрипт на указанном linked_server, имя которого мы получаем в процессе выполнения кода, у нас есть переменная с именем этого сервера. В таком случае динамический скрипт в зависимости от сценария будет выглядеть приблизительно так:
declare @destination_linked_server nvarchar(100),
@source_linked_server nvarchar(100),
@execute_script nvarchar(4000),
@sql_script nvarchar(4000)
set @destination_linked_server = 'linked_server_02'set @source_linked_server = 'linked_server_01'-- 1.-- на указанном сервере нужно просто запустить хранимую процедуру ...-- для данного случая подразумеваем, что наша БД указана,
-- путь это будет TempDB, а вызвана будет просто -- системная процедура (хотя можно было подставить имя своей БД
-- и имя конкретной процедуры)set @execute_script = 'execute ' + @destination_linked_server + '.TempDB.dbo.sp_helpserver'execute sp_executesql @execute_script
-- если проанализировать профайлером, то такой вызов
-- ничем не отличается от прямого вызова-- execute linked_server_02.TempDB.dbo.sp_helpserver-- 2.-- Во втором случае рассматривается ситуация, когда имя linked–сервера
-- неизвестно на момент вызова скрипта, более того, -- сам скрипт должен работать на linked–сервере
-- (скажем, затянуть данные с другого сервера, может потребоваться
-- для реализации метода pull для передачи данных между серверами;
-- о разнице между pull и push говорится в разделе
-- "Как вернуть данные из temporary table чужой сессии")set @sql_script =
'
select *
from ' + @source_linked_server + '.master.dbo.sysservers
'set @execute_script =
'execute ' + @destination_linked_server
+ '.TempDB.dbo.sp_executesql @outer_sql_script'execute sp_executesql @execute_script,
N'@outer_sql_script nvarchar(4000)', @outer_sql_script = @sql_script
|
Результат выполнения должен быть приблизительно таким:

Рисунок 14.
В приведенном примере рассмотрены два случая. В первом осуществляется вызов хранимой процедуры для известной БД с указанного через переменную @destination_linked_server linked-сервера.
Во втором случае имеется текст запроса, который должен быть вызван на стороне указанного сервера. Т.е. мы имеем ситуацию, когда один динамический скрипт вызывает другой.
Схематично это можно изобразить так:

Рисунок 15.
В данном случае мы сначала формируем скрипт для вызова sp_executesql на linked-сервере, т.е. в данном контексте это будет внутренний скрипт:
set @execute_script =
'execute ' + @destination_linked_server +
'.TempDB.dbo.sp_executesql @outer_sql_script' |
Также укажем, что внутренний скрипт должен запустить @outer_sql_script, передаваемый снаружи. То есть @outer_sql_script является просто переменной, которую мы объявим во внешнем скрипте и проинициализируем необходимым значением (т.е. практически то же самое, что и выше, при использовании переменной @value). Наконец, во внешнем скрипте:
execute sp_executesql @execute_script, N'@outer_sql_script nvarchar(4000)', @outer_sql_script = @sql_script
|
мы объявляем переменную @outer_sql_script, которая будет использована в скрипте @execute_script (во внутреннем), и инициализируем ее значением @sql_script.
Если проанализировать работу такого кода профайлером, можно убедиться, что запуск скрипта
select *
from linked_server_01.master.dbo.sysservers
|
на удаленном сервере (@destination_linked_server) ничем не отличается от нашего вызова.
Иногда возникает необходимость проверить, ссылается linked_server сам на себя или нет (является ли он loopback-сервером) – хотя бы для того, чтобы избежать проблем, описанных в BOL (только при использовании на серверах MS SQL 2000, проблема loopback linked servers решена на MS SQL 2005).
| ПРЕДУПРЕЖДЕНИЕ Loopback-серверы нельзя использовать в распределенной транзакции. Loopback linked servers cannot be used in a distributed transaction. Attempting a distributed query against a loopback linked server from within a distributed transaction causes an error: |
Собственно, алгоритм достаточно прост. Ищем указанный сервер в списке master.dbo.sysservers, анализируем DataSource на соответствие хосту текущего сервера (host_name()) или IP-адресу (IP-адреса текущего сервера получаем, запустив через xp_cmdShell команду ipconfig) – если есть совпадение, то считаем что linked_server ссылается сам на себя. Собственно, данный алгоритм и реализован в коде прилагаемой хранимой процедуры Tools.dbo.support_CheckLinkedServer.
Для демонстрации запустим следующий скрипт на ранее настроенном сервере, где размещена база данных Tools:
declare @isRemote bit
declare @isExists bit
-- loopback serverexecute linked_server_01.Tools.dbo.[support_CheckLinkedServer]
@linked_server_name = 'linked_server_01',
@isRemote = @isRemote output,
@isExists = @isExists output
select @isRemote, @isExists
-- not loopbackexecute linked_server_01.Tools.dbo.[support_CheckLinkedServer]
@linked_server_name = 'linked_server_02',
@isRemote = @isRemote output,
@isExists = @isExists output
select @isRemote, @isExists
-- linked server not existsexecute linked_server_01.Tools.dbo.[support_CheckLinkedServer]
@linked_server_name = 'not_exists_linked_server',
@isRemote = @isRemote output,
@isExists = @isExists output
select @isRemote, @isExists
|
Результаты выполнения должны быть следующими:

Рисунок 16.
Т.е. первый сервер существует, но ссылается сам на себя (isRemote = 0, сервер не удаленный), второй сервер реально существует и является удаленным, третий сервер заведомо не существует – isЕxists = 0.
| ПРЕДУПРЕЖДЕНИЕ Все нижеописанное относится только к MSSQL 2000, для MSSQL 2005 описанный подход работать не будет. |
Известно, что временная таблица (речь идет о локальных временных таблицах) живет только в пределах одной сессии, заканчивается сессия – удаляется временная таблица. Доступ к временной таблице ограничен рамками текущей сессии. Но существует прием, с помощью которого из одной сессии можно получить данные из временной таблицы другой сессии. В общем-то, такой прием был не один раз описан на www.sql.ru.
Итак, для демонстрации сделаем следующее – в той сессии, где мы собираемся создать тестовую временную таблицу, запустим следующий код:
select @@spid
createtable #test_table (id int identity,
test varchar(100))
insertinto #test_table
select'string_01'unionallselect'string_02'select *
from #test_table
select object_id('tempdb..#test_table')
|
Mы должны увидеть @@spid текущей сессии, выборку из двух записей и ID временной таблицы. Зная, что временные таблицы размещаются в базе данных tempdb, мы можем также получить object_id такой временной таблицы. Результат выполнения данного скрипта:

Рисунок 17.
Откроем другую сессию. Зная object_ID временной таблицы из другой сессии, можно увидеть ее реальное имя. Для этого выполним следующий скрипт (вместо id подставьте свое полученное значение):
select *
from tempdb..sysobjects(nolock)
where id = 761105802
|
Результат:

Рисунок 18.
Т.е. мы получили реальное имя временной таблицы, используемой в другой сессии. Но попытка использования такого имени для каких-либо запросов ни к чему не приведет. Запрос вида
select *
from tempdb..[#test_table_________________________________________________________________________________________________________000000000048]
|
приведет к сообщению об ошибке:
| ПРЕДУПРЕЖДЕНИЕ Database name 'tempdb' ignored, referencing object in tempdb. Msg 208, Level 16, State 0, Line 1 Invalid object name '#test_table_________________________________________________________________________________________________________000000000048'. |
Теперь мы дошли до самой сути. Чтобы получить данные из такой таблицы, нужно обновить ее имя в системном каталоге, дав новое уникальное имя согласно правилам именования объектов в MSSQL. Т.е. для примера можно сделать следующее:
declare @table_name varchar(100)
set @table_name = 'temp_' + cast(newid() as varchar(36))
update tempdb..sysobjects
set name = @table_name
where id = 761105802
|
Здесь также может возникнуть проблема, а именно, можно получить следующее сообщение об ошибке:
| ПРЕДУПРЕЖДЕНИЕ Msg 259, Level 16, State 2, Line 3 Ad hoc updates to system catalogs are not enabled. The system administrator must reconfigure SQL Server to allow this. |
Это значит, что мы не можем править содержимое системного каталога. Чтобы все-таки получить такую возможность, нужно правильно настроить сервер. Запустим следующий скрипт:
execute sp_configure 'allow updates', 1
reconfigurewith override
execute sp_configure
|
Результат будет приблизительно таким:

Рисунок 19.
Нас интересует настройка сервера allow updates. Данная настройка позволяет править системный каталог, в частности, позволит произвести правку имени временной таблицы в tempdb..sysobjects.
Запустим скрипт:
declare @table_name varchar(100)
set @table_name = 'temp_' + cast(newid() as varchar(36))
update tempdb..sysobjects
set name = @table_name
where id = 761105802
select *
from tempdb..sysobjects(nolock)
where id = 761105802
|
Данный скрипт вернет новое имя таблицы. В моем случае это было значение [temp_8A04E767-299B-48DE-A4A8-B17F70BCCEF5]. Теперь, находясь в этой же сессии, выполнив следующий скрипт, подставив новое имя временной таблицы, мы получим реальные данные из временной таблицы из другой сессии:
select *
from tempdb..[temp_8A04E767-299B-48DE-A4A8-B17F70BCCEF5]
|
Результат выполнения должен быть таким:

Рисунок 20.
Остается добавить, что изменение имени таблицы в tempdb..sysobjects никоим образом не повлияет на работоспособность запросов к исходной временной таблице в первой сессии. В этом легко убедиться, запустив любую из DML-инструкций к таблице.
| ПРИМЕЧАНИЕ В начале данной темы я упомянул, что мне приходится использовать такой подход для реализации передачи данных между linked-серверами. Объясню суть возникшей передо мной в свое время проблемы и выбранное для нее решение. Проблема: есть множество процедур, производящих определенные предварительные расчеты статистики в нашей системе. Есть необходимость пересылать полученные данные на другой сервер, который, собственно, не отвечает за предварительные расчеты, но отвечает за отображение данной статистики, т.е. на указанном сервере находятся таблицы-приемники конечных результатов. Объем полученных данных, как правило, большой. Существует два варианта передачи – условно их можно назвать pull и push. При первом варианте (pull) данные затягиваются с сервера-источника на сервер-приемник данных скриптом, который выполняется на самом сервере-приемнике данных. То есть если бы у нас сервером-источником данных являлся linked_server_01, а сервером-приемником данных - linked_server_02, то данный вариант выглядел бы на t-sql так: -- скрипт выполняется на Linked_server_02: Insert into destination_table select * from linked_server_01.catalog.owner.source_table В случае push – данные не забираются с сервера-источника данных, а заталкиваются на сервер-приемник данных, то есть: -- скрипт выполняется на Linked_server_01: Insert into linked_server_02.catalog.owner.destination_table select * from source_table На первый взгляд, оба варианта равноценны, но на самом деле разница очень и очень существенная. Можно сразу сказать, что первый вариант на порядки производительнее второго, так как процесс переноса данных во втором случае происходит по сути своей построково, в чем легко убедиться путем профилирования запросов описанных типов. О разнице в использовании обоих подходов можно подробнее узнать из статьи Михаила Смирнова по следующей ссылке: http://www.sql.ru/subscribe/2007/354.shtml#20 Полученные в результате выполнения хранимых процедур (по расчету статистики на сервере-источнике) данные сохранялись в постоянных таблицах. Затем эти данные забирались посредством хранимой процедуры, запускаемой на сервере-приемнике, которая собственно и выполняла сохранение данных методом pull, т.е. данные именно забирались с сервера-источника. Соответственно, для каждого вида статистики имелась отдельная постоянная таблица на локальном сервере (источнике) и отдельная хранимая процедура на удаленном (приемнике). Лично я противник дублирования кода и создания всякого рода дополнительных объектов в БД, так как это приводит к дополнительной нагрузке на сопровождение таких объектов – а именно, в моем случае, поддержка соответствия структуры таких таблиц как процедурам передачи данных, так и процедурам расчета. Решение: Именно поэтому я решил отказаться от использования постоянных таблиц и перешел на использование единой процедуры передачи данных, которой передаю object_id() временной таблицы с результатами, полученными с сервера-источника данных. Процедура передачи данных описанным выше методом обновляет имя временной таблицы в tempdb сервера-источника данных и осуществляет собственно выборку данных. Не скажу, что на все 100% уверен в правильности выбора такого решения, но за полгода использования проблем не возникало. Однако при переходе на MS SQL Server 2005 возникнет проблема, так как описанное выше решение работать уже не будет. – прим. Андрея Смирнова |
Следует иметь в виду, что для корректной работы из динамического скрипта можно вернуть только открытый курсор, что и демонстрируется на примере:
declare @sql_script nvarchar(4000),
@outer_cursor cursorset @sql_script =
'
set @return_cursor = cursor local forward_only for
select ''string_01''
union all
select ''string_02''
union all
select ''string_03''
open @return_cursor
'execute sp_executesql @sql_script, N'@return_cursor cursor output',
@return_cursor = @outer_cursor output
fetch next from @outer_cursor
while (@@fetch_status = 0)
fetch next from @outer_cursor
close @outer_cursor
deallocate @outer_cursor
|
Все приведенные в этой статье техники, механизмы и запросы были использованы в реальных проектах и зарекомендовали себя. Авторы с радостью рассмотрят любые комментарии и вопросы по тематике статьи.
Оценка 70 Оценить ![]() ![]() ![]() ![]() ![]() ![]()
|