Здравствуйте!
Пробовал найти "хорошую" (хотябы на 4-5 классов) ДК с описанием. Не получилось.
Может у кого-то есть..валяются в пыли объемные ДК...Чтобы разобрать для примера можно было бы.. Желаельно с описанием.
Спасибо.
31.07.07 14:29: Перенесено модератором из 'Пользовательский интерфейс: проектирование, usability' — Хитрик Денис
Здравствуйте, AHgpeu, Вы писали:
AH>Здравствуйте!
AH>Пробовал найти "хорошую" (хотябы на 4-5 классов) ДК с описанием. Не получилось.
AH>Может у кого-то есть..валяются в пыли объемные ДК...Чтобы разобрать для примера можно было бы.. Желаельно с описанием.
AH>Спасибо.
Есть
такая
Здравствуйте, DENIVA, Вы писали:
DEN>Есть такая
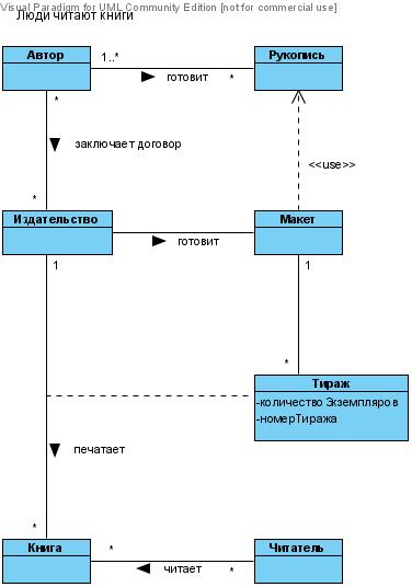
Ой, увидел продукт работы VisualParadigm и ужаснулся

) Глючная, однако, штуковина... Дурные воспоминания
На опушке за околицей мужики строили коровник.
Работали споро и весело. Получалось х**во.